如何在 MySQL Workbench 中访问数据库模式的 ERD(实体关系图)
由 Mux 赞助的 DEV 全球展示挑战赛:展示你的项目!
作为一名数据分析专业的学生,你可能知道什么是实体关系图,以及它如何帮助你快速熟悉数据库模式及其主要属性,例如表、表关系以及表列(及其各自的数据类型)。
但是,由于您一直以来都是使用在线交互式 SQL 实例来练习和回答 SQL 问题,因此您只能看到 ER 图,因为它一直以图像的形式呈现给您。这意味着您从未需要在像 MySQL 这样的数据库管理系统中生成实际的实体关系图。
然而,在实际工作环境中,或者当你开始使用数据库管理系统回答 SQL 问题时,你需要知道如何查看或访问你要查询的数据库模式的 ERD。
以下步骤可用于在 MySQL Workbench 中查看数据库架构的 ERD(实体关系图):
-
打开 MySQL Workbench 并打开数据库连接。
-
点击“执行”按钮开始逆向工程过程。根据数据库的大小,这可能需要一些时间。
-
单击“完成”以在 MySQL Workbench 主窗口中查看数据库架构的 ERD。
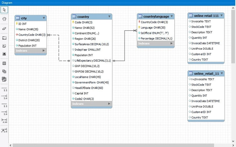
在 ERD 选项卡中,您的 ERD 默认情况下可能如下所示:
上面的默认ER图可能需要来回滚动才能看懂其内容。但您可以通过拖动表格并调整其大小来自定义ER图布局,从而避免这种情况,这样您就可以一目了然地看到所有内容,而无需向下滚动。
到此结束!
文章来源:https://dev.to/alumassy/how-to-access-the-erd-entity-relationship-diagram-of-your-database-schema-in-mysql-workbench-5813





